Вікно перегляду історії дзвінків можна викликати з різних меню програми. Щоб переглянути всі записи в історії дзвінків, виберіть меню "Операції/Історія дзвінків" головного вікна програми. Щоб переглянути історію дзвінків тільки по оренді - викличте вікно перегляду історії дзвінків з меню "Оренда/Історія дзвінків оренди...". Щоб переглянути історію дзвінків тільки по новобудовах, викличте вікно перегляду історії дзвінків з меню "Новобудови/Історія дзвінків новобудов..." і т.д.

Примітка. Головна таблиця в модулі "Історія дзвінків" підтримує загальні функції сортування, групування та фільтрації, а також функції управління таблицями.
Щоб переглянути історію дзвінків конкретного об'єкта нерухомості, викличте форму пошуку, наприклад, новобудов (Новобудови/Пошук новобудов), потім знайдіть потрібний об'єкт нерухомості, і викличте вікно перегляду історії дзвінків з меню Дані/Історія дзвінків (Ctrl+h) або відкрийте нижче вкладку " Історія дзвінків ".
Також можна у вікні редагування об’єкта нерухомості (ОН) можна викликати історію дзвінків цього об'єкта нерухомості:


В поле "Ім'я" є кнопка, за допомогою якої можна додати нового Покупця в базу.
На формі перегляду історії дзвінків виберіть меню "Дзвінок/Новий дзвінок". Відкриється вікно додавання інформації про новий телефонний дзвінок. За замовчуванням буде вважатися, що це вихідний дзвінок. Якщо це вхідний дзвінок, то потрібно зняти позначку (галочку) з перемикача "Вихідний дзвінок".
На формі редагування об'єкта нерухомості теж є кнопка додавання нового вихідного дзвінка, яка знаходиться над таблицею контактів:

Зверніть увагу, що якщо викликати форму додавання нового дзвінка з форми додавання квартири або оренди, то поля: Модуль, Тип, ID об'єкта вже будуть заповнені, тому що буде вважатися, що розмова з клієнтом буде саме по цій квартирі/будинку/оренді.
Можна створити новий дзвінок на основі існуючого. Для цього виберіть в загальній таблиці всіх дзвінків потрібний запис, на основі якого потрібно зробити схожий. Виберіть меню "Дзвінок/Новий дзвінок на основі виділеного". Відкриється форма додавання нового дзвінка, де будуть вже заповнені всі поля, крім часу тривалості дзвінка.
Важливо! Наступні поля (позначені * зірочкою) обов'язкові для заповнення: "В якому модулі програми показувати", "ID об'єкта нерухомості", "Результати дзвінка", "№ телефону".
При введенні ID об'єкта нерухомості (ID ОН) можна перевірити введений вами ID по базі. Але перед перевіркою потрібно вибрати Супертип в полі "В якому модулі програми показувати". Виберіть Супертип, Тип(необов'язково), введіть ID і натисніть праворуч кнопку Перевірити. Поруч буде показаний результат перевірки:

Також програма автоматично перевіряє правильність введення ID і вибору Супертипа в поле "В якому модулі програми показувати". Перевірка буде виконана після введення ID, коли ви почнете заповнювати інше поле.
Для редагування інформації про дзвінок, виберіть потрібний запис в таблиці, щоб відкрити меню "Дзвінок/Редагування виділеного запису" або двічі клацніть по запису таблиці в історії дзвінків.
У модуль "Історія дзвінків" також вбудовані функції друку та експорту.

Дим. меню "Дзвінок".
У форму редагування інформації про телефонний дзвінок вбудовано дизайнер форм. Точно такий, як і в форми пошуку квартир, будинків, оренди, та в інші форми (вікна).
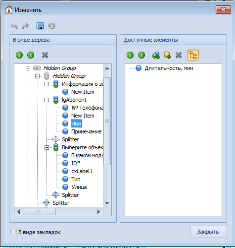
Щоб викликати дизайнер форми, клацніть по вікну двічі лівою кнопкою мишки. Буде відкрито вікно. Зліва - це дерево елементів, тобто все що видно на формі, а праворуч - це доступні, але невидимі елементи. Можна перетягувати мишкою елементи між вікнами, тобто зліва на право і назад. Всі елементи розділені на групи.
Якщо клацнути по елементу правою кнопкою мишки, то з'явиться контекстне меню властивостей і дій для виділеного елемента або групи.
Змініть елементи або властивості елементів і просто закрийте дизайнер форми. Все збережеться автоматично при закритті вікна редагування дзвінка.

Зверніть увагу, що поле 'Тривалість, хв' за замовчуванням приховано. Якщо хочете зробити доступним для заповнення, то перетягніть його в потрібну групу, тобто з правого списку у лівий список.
Можна формувати найрізноманітніші форми. Наприклад, поле 'Результат' можна перетягнути вниз вікна і т.д.
Можна приховати непотрібні елементи.
Важливо! НЕ приховуйте елементи, які позначені * зірочкою, тому що це поля, які є обов'язкові для заповнення.
Це поле служить для того, щоб програма "знала", в якому модулі показувати цю інформацію на формі результатів пошуку:

Примітка: поле "Дата/час" заповнюється автоматично:

За замовчуванням користувач програми по нерухомості Квартал ПРО бачить тільки свої записи в історії дзвінків, а менеджер бачить записи всієї своєї групи. Але можна зробити так, щоб користувач мав доступ до всіх записів в історії дзвінків. Для цього до групи користувачів додайте правило "№38 - Перегляд всіх записів в історії дзвінків".
Читайте також:
Додавання інформації про двінок відносно заявки на купівлю >>
• • • • • • • • •
© 2005-2026 Квартал ПРО - програми для нерухомості. Всі права захищені.
При використанні та поширенні інформації обов'язково вказуйте адресу джерела.
***
На сайті 967 гостей та 0 користувачів